ROS2:
Introduction to the Rm_moveit2_config Package The rm_moveit2_config package is designed for the moveit2 to control the real robotic arm and is intended to call the official moveit2 framework to generate the moveit2 configuration and launch files special for the current robotic arm in combination with the URDF of the robotic arm. Through the package, the moveit2 is used to control the virtual robotic arm and the real robotic arm.
The package will be introduced in detail from the following three aspects with different purposes:
- Package application: Learn how to use the package.
- Package structure description: Understand the composition and function of files in the package.
- Package topic description: Know the topics of the package for easy development and use.
Code link: https://github.com/RealManRobot/ros2_rm_robot/tree/humble/rm_moveit2_config
1. Application of the rm_moveit2_config package
1.1 Control of the virtual robotic arm with moveit2
After the environment configuration and connection are complete, the node can be started directly by the following command.
The command to start the standard version of the manipulator is:
ros2 launch rm_<arm_type>_config demo.launch.pyThe command to start the six-axis force version of the manipulator is (eco63, gen 72 and gen72_II is not available):
ros2 launch rm_<arm_type>_config demo_6f.launch.pyThe command to start the integrated six-axis force version of the manipulator is (eco63, gen 72 and gen72_II is not available):
ros2 launch rm_<arm_type>_config demo_6fb.launch.py
Generally, the above <arm_type> is required for the actual type of the robotic arm and optional for 65, 63, 63_III, eco65, eco63, 75, gen72, and gen72_II.
ros2 launch rm_65_config demo.launch.pyAfter the node is started successfully, the following screen will pop up.
Next, drag the control ball to move the robotic arm to the target position, and then click Plan & Execute.
Plan and execute. 
1.2 Control of the real robotic arm with moveit2
More control commands are required to control the real robotic arm, with detailed control modes as follows. Firstly, run the underlying driver node.
ros2 launch rm_driver rm_<arm_type>_driver.launch.pyNext, run the files in the rm_description package.
The command to start the standard version of the manipulator is:
ros2 launch rm_description rm_<arm_type>_display.launch.pyThe command to start the six-axis force version of the manipulator is (eco63, gen 72 and gen72_II is not available):
ros2 launch rm_description rm_<arm_type>_6f_display.launch.pyThe command to start the integrated six-axis force version of the manipulator is (eco63, gen 72 and gen72_II is not available):
ros2 launch rm_description rm_<arm_type>_6fb_display.launch.py
Then, run the relevant nodes of the intermediate rm_control package.
ros2 launch rm_control rm_<arm_type>_control.launch.pyFinally, start the moveit2 node to control the real robotic arm.
The command to start the standard version of the manipulator is:
ros2 launch rm_<arm_type>_config real_moveit_demo.launch.pyThe command to start the six-axis force version of the manipulator is (eco63, gen 72 and gen72_II is not available):
ros2 launch rm_<arm_type>_config real_moveit_demo_6f.launch.pyThe command to start the integrated six-axis force version of the manipulator is (eco63, gen 72 and gen72_II is not available):
ros2 launch rm_<arm_type>_config real_moveit_demo_6fb.launch.py
Note that the <arm_type> in the above commands is required for the actual type of the robotic arm, such as 65, 63, 63_III, eco65, eco63, 75, gen72, and gen72_II.
After the above operations are complete, the following screen will appear, and the motion of the robotic arm is controlled by dragging the control ball. 
2. Structure description of the rm_moveit2_config package
├── doc
│ ├── rm_moveit2_config1.png
│ ├── rm_moveit2_config2.png
│ ├── rm_moveit2_config3.png
│ ├── rm_moveit2_config4.png
│ ├── rm_moveit2_config5.png
│ ├── rm_moveit2_config6.png
│ ├── rm_moveit2_config7.png
│ ├── rm_moveit2_config8.png
│ └── rm_moveit2_config9.png
├── README_CN.md
├── README.md
├── rm_63_config #63 robotic arm moveit2 package
│ ├── CMakeLists.txt #63 robotic arm moveit2 package compilation rules
│ ├── config #63 robotic arm moveit2 package parameter folder
│ │ ├── initial_positions.yaml #63 robotic arm moveit2 initial position
│ │ ├── joint_limits.yaml #63 robotic arm joint limits
│ │ ├── kinematics.yaml #63 robotic arm kinematics parameters
│ │ ├── moveit_controllers.yaml #63 robotic arm moveit2 controller
│ │ ├── moveit.rviz #63 robotic arm rviz2 display configuration file
│ │ ├── pilz_cartesian_limits.yaml
│ │ ├── rml_63_description.ros2_control.xacro #63 robotic arm xacro description file
│ │ ├── rml_63_description.srdf #63 robotic arm moveit2 control configuration file
│ │ ├── rml_63_description.urdf.xacro #63 robotic arm xacro description file
│ │ ├── rml_63.urdf.xacro
│ │ └── ros2_controllers.yaml #63 robotic arm move controller
│ ├── launch
│ │ ├── demo_6f.launch.py #63 six-axis force virtual robotic arm moveit2 launch file
│ │ ├── demo_6fb.launch.py #63 integrated six-axis force virtual robotic arm moveit2 launch file
│ │ ├── demo.launch.py #63 virtual robotic arm moveit2 launch file
│ │ ├── demo_III_6fb.launch.py #63_III Integrated 6-Axis Force Virtual Robotic Arm MoveIt2 Launch File
│ │ ├── demo_III.launch.py #63_III Virtual Robotic Arm MoveIt2 Launch File
│ │ ├── gazebo_moveit_demo_6f.launch.py #63 six-axis force simulation robotic arm moveit2 launch file
│ │ ├── gazebo_moveit_demo_6fb.launch.py #63 integrated six-axis force simulation robotic arm moveit2 launch file
│ │ ├── gazebo_moveit_demo.launch.py #63 simulation robotic arm moveit2 launch file
│ │ ├── gazebo_moveit_demo_III_6fb.launch.py #63_III Integrated 6-Axis Force Simulated Robotic Arm MoveIt2 Launch File
│ │ ├── gazebo_moveit_demo_III.launch.py #63_III Simulated Robotic Arm MoveIt2 Launch File
│ │ ├── move_group.launch.py
│ │ ├── moveit_rviz.launch.py
│ │ ├── real_moveit_demo_6f.launch.py #63 six-axis force real robotic arm moveit2 launch file
│ │ ├── real_moveit_demo_6fb.launch.py #63 integrated six-axis force real robotic arm moveit2 launch file
│ │ ├── real_moveit_demo.launch.py #63 real robotic arm moveit2 launch file
│ │ ├── real_moveit_demo_III_6fb.launch.py #63_III Integrated 6-Axis Force Real Robotic Arm MoveIt2 Launch File
│ │ ├── real_moveit_demo_III.launch.py #63_III Real Robotic Arm MoveIt2 Launch File
│ │ ├── rsp.launch.py
│ │ ├── setup_assistant.launch.py
│ │ ├── spawn_controllers.launch.py
│ │ ├── static_virtual_joint_tfs.launch.py
│ │ └── warehouse_db.launch.py
│ └── package.xml
├── rm_65_config #65 robotic arm moveit2 package (file explanation reference 63)
│ ├── CMakeLists.txt
│ ├── config
│ │ ├── initial_positions.yaml
│ │ ├── joint_limits.yaml
│ │ ├── kinematics.yaml
│ │ ├── moveit_controllers.yaml
│ │ ├── moveit.rviz
│ │ ├── pilz_cartesian_limits.yaml
│ │ ├── rm_65_description.ros2_control.xacro
│ │ ├── rm_65_description.srdf
│ │ ├── rm_65_description.urdf.xacro
│ │ ├── rm_65.urdf.xacro
│ │ └── ros2_controllers.yaml
│ ├── launch
│ │ ├── demo_6f.launch.py
│ │ ├── demo_6fb.launch.py
│ │ ├── demo.launch.py
│ │ ├── gazebo_moveit_demo_6f.launch.py
│ │ ├── gazebo_moveit_demo_6fb.launch.py
│ │ ├── gazebo_moveit_demo.launch.py
│ │ ├── move_group.launch.py
│ │ ├── moveit_rviz.launch.py
│ │ ├── real_moveit_demo_6f.launch.py
│ │ ├── real_moveit_demo_6fb.launch.py
│ │ ├── real_moveit_demo.launch.py
│ │ ├── rsp.launch.py
│ │ ├── setup_assistant.launch.py
│ │ ├── spawn_controllers.launch.py
│ │ ├── static_virtual_joint_tfs.launch.py
│ │ └── warehouse_db.launch.py
│ └── package.xml
├── rm_75_config #75 robotic arm moveit2 package (file explanation reference 63)
│ ├── CMakeLists.txt
│ ├── config
│ │ ├── initial_positions.yaml
│ │ ├── joint_limits.yaml
│ │ ├── kinematics.yaml
│ │ ├── moveit_controllers.yaml
│ │ ├── moveit.rviz
│ │ ├── pilz_cartesian_limits.yaml
│ │ ├── rm_75_description.ros2_control.xacro
│ │ ├── rm_75_description.srdf
│ │ ├── rm_75_description.urdf.xacro
│ │ ├── rm_75.urdf.xacro
│ │ └── ros2_controllers.yaml
│ ├── launch
│ │ ├── demo_6f.launch.py
│ │ ├── demo_6fb.launch.py
│ │ ├── demo.launch.py
│ │ ├── gazebo_moveit_demo_6f.launch.py
│ │ ├── gazebo_moveit_demo_6fb.launch.py
│ │ ├── gazebo_moveit_demo.launch.py
│ │ ├── move_group.launch.py
│ │ ├── moveit_rviz.launch.py
│ │ ├── real_moveit_demo_6f.launch.py
│ │ ├── real_moveit_demo_6fb.launch.py
│ │ ├── real_moveit_demo.launch.py
│ │ ├── rsp.launch.py
│ │ ├── setup_assistant.launch.py
│ │ ├── spawn_controllers.launch.py
│ │ ├── static_virtual_joint_tfs.launch.py
│ │ └── warehouse_db.launch.py
│ └── package.xml
├── rm_eco65_config #eco65 robotic arm moveit2 package (file explanation reference 63)
│ ├── CMakeLists.txt
│ ├── config
│ │ ├── initial_positions.yaml
│ │ ├── joint_limits.yaml
│ │ ├── kinematics.yaml
│ │ ├── moveit_controllers.yaml
│ │ ├── moveit.rviz
│ │ ├── pilz_cartesian_limits.yaml
│ │ ├── rm_eco65_description.ros2_control.xacro
│ │ ├── rm_eco65_description.srdf
│ │ ├── rm_eco65_description.urdf.xacro
│ │ ├── rm_eco65.urdf.xacro
│ │ └── ros2_controllers.yaml
│ ├── launch
│ │ ├── demo_6f.launch.py
│ │ ├── demo_6fb.launch.py
│ │ ├── demo.launch.py
│ │ ├── gazebo_moveit_demo_6f.launch.py
│ │ ├── gazebo_moveit_demo_6fb.launch.py
│ │ ├── gazebo_moveit_demo.launch.py
│ │ ├── move_group.launch.py
│ │ ├── moveit_rviz.launch.py
│ │ ├── real_moveit_demo_6f.launch.py
│ │ ├── real_moveit_demo_6fb.launch.py
│ │ ├── real_moveit_demo.launch.py
│ │ ├── rsp.launch.py
│ │ ├── setup_assistant.launch.py
│ │ ├── spawn_controllers.launch.py
│ │ ├── static_virtual_joint_tfs.launch.py
│ │ └── warehouse_db.launch.py
│ └── package.xml
├── rm_eco63_config #eco63 robotic arm moveit2 package (file explanation reference 63)
│ ├── CMakeLists.txt
│ ├── config
│ │ ├── initial_positions.yaml
│ │ ├── joint_limits.yaml
│ │ ├── kinematics.yaml
│ │ ├── moveit_controllers.yaml
│ │ ├── moveit.rviz
│ │ ├── pilz_cartesian_limits.yaml
│ │ ├── rm_eco63_description.ros2_control.xacro
│ │ ├── rm_eco63_description.srdf
│ │ ├── rm_eco63_description.urdf.xacro
│ │ ├── rm_eco63.urdf.xacro
│ │ └── ros2_controllers.yaml
│ ├── launch
│ │ ├── demo_6fb.launch.py
│ │ ├── demo.launch.py
│ │ ├── gazebo_moveit_demo_6fb.launch.py
│ │ ├── gazebo_moveit_demo.launch.py
│ │ ├── move_group.launch.py
│ │ ├── moveit_rviz.launch.py
│ │ ├── real_moveit_demo_6fb.launch.py
│ │ ├── real_moveit_demo.launch.py
│ │ ├── rsp.launch.py
│ │ ├── setup_assistant.launch.py
│ │ ├── spawn_controllers.launch.py
│ │ ├── static_virtual_joint_tfs.launch.py
│ │ └── warehouse_db.launch.py
│ └── package.xml
└── rm_gen72_config #gen72 robotic arm moveit2 package (file explanation reference 63)
├── CMakeLists.txt
├── config
│ ├── initial_positions.yaml
│ ├── joint_limits.yaml
│ ├── kinematics.yaml
│ ├── moveit_controllers.yaml
│ ├── moveit.rviz
│ ├── pilz_cartesian_limits.yaml
│ ├── rm_gen72_description.ros2_control.xacro
│ ├── rm_gen72_description.srdf
│ ├── rm_gen72_description.urdf.xacro
│ ├── rm_gen72_II_description.urdf.xacro
│ └── ros2_controllers.yaml
├── launch
│ ├── demo.launch.py
│ ├── demo_II.launch.py
│ ├── gazebo_moveit_demo.launch.py
│ ├── gazebo_moveit_demo_II.launch.py
│ ├── move_group.launch.py
│ ├── moveit_rviz.launch.py
│ ├── real_moveit_demo.launch.py
│ ├── real_moveit_demo_II.launch.py
│ ├── rsp.launch.py
│ ├── setup_assistant.launch.py
│ ├── spawn_controllers.launch.py
│ ├── static_virtual_joint_tfs.launch.py
│ └── warehouse_db.launch.py
└── package.xml3. Topic description of the rm_moveit2_config package
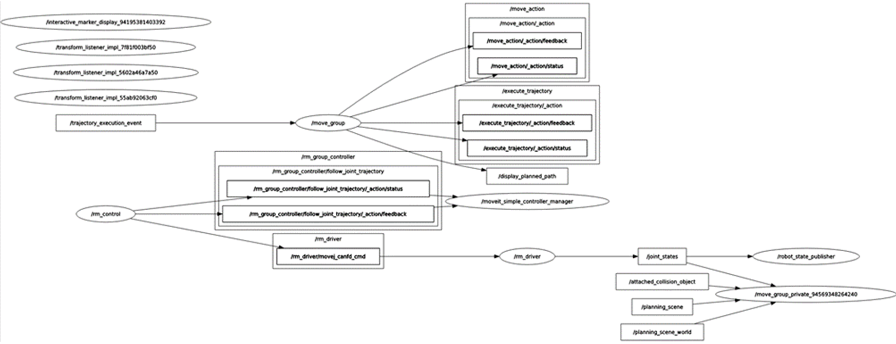
To make the topic structure more clear, the topics of the moveit2 are reviewed and explained here in the data flow diagram. After starting the above node to control the real robotic arm, you can run the following command to check the state of the current topic:
ros2 run rqt_graph rqt_graphIf running succeeds, the following diagram will appear.
The diagram shows the topic communication between the currently running nodes and other nodes. For the /rm_driver node, it subscribes to and publishes the following topics during the moveit2 runtime. 
As shown in the diagram, the topic /joint_states published by the rm_driver is continuously subscribed by the /robot_state_publisher node and /move_group_private node. The /robot_state_publisher receives the /joint_states to continuously publish the TF between joints, and the /move_group_private, as a related node of the moveit2, subscribes to the topic because the moveit2 needs to get the real-time joint state of the current robotic arm during planning.
From the diagram, it can be seen that the rm_driver subscribes to the topic /rm_driver/movej_canfd_cmd of the rm_control, which is the topic of the pass-through function of the robotic arm. Through this topic, the rm_control publishes the planned joint position to the rm_driver node to control the robotic arm for motion.
The rm_control is the communication bridge between the rm_driver and the moveit2. It communicates with the /moveit_simple_controller_manager through the /rm_group_controller/follow_joint_trajectory, gets the planned trajectory, performs interpolation operations, and sends the interpolated data to the rm_driver in a pass-through manner.
The moveit2 involves the move_group, move_group_private, and moveit_simple_controller_manager nodes, which are intended to enable the motion planning of the robotic arm, display the planning data in rviz, and pass the planning data to the rm_control for segmentation.

